Devis techniques

|    solution métier O1-DEVTECH


Problématiques métier :

  • les entreprises dont l'activité demande à ses commerciaux, technico-commerciaux, chef de produits, de concevoir des devis sur mesure enrichis de commentaires, de détails, de photos, de schémas, différents d'un client à l'autre,
  • ces devis sont le plus souvent réalisés avec Word ou Excel avec les limitations évidentes de mises à jour et d'exhaustivité des références articles, des tarifs,
  • lorsque ces devis font appel au contenu de catalogues fournisseurs très vase, il est difficile voire impossible de les intégrer dans l'outil de chiffrage,
  • la difficulté de disposer en temps réel d'une marge prévisionnelle juste,
  • nécessité de re-saisie intégrale de ces devis dans le logiciel de gestion commerciale lorsque les clients les valident en commande,
  • saisie manuelle des achats correspondant à ces devis, aux prix négociés par le commercial le cas échéant...

Réalisation de devis

sur-mesure 

Base de référence

Édition personnalisée PDF

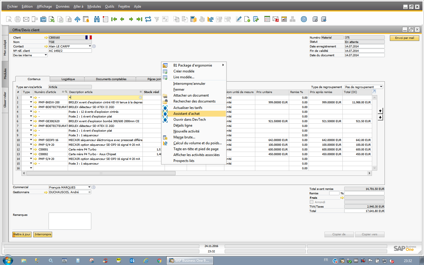
Assistant d'achat


Réalisation de devis sur mesure


  • interface de saisie conservant la souplesse d'Excel complétée par la rigueur de l'ERP
  • recherche arborescente personnalisable
  • colonnes personnalisables
  • boutons personnalisables
  • calcul de la marge en temps réel
  • renseignement des informations fournisseur dés le devis (fournisseur, prix négocié, etc..)


Base de référence


  • base de référence - en complément de la base article de SAP Business One - permettant d'importer en masse l'intégralité des catalogues de vos fournisseurs pour donner accès à vos commerciaux directement aux bonnes références et aux bons prix.
cliquez pour agrandir
cliquez pour agrandir

Edition personnalisée PDF


Modèle de devis réalisé sous Crystal Report totalement personnalisable :

  • Courrier d'accompagnement
  • Zoom sur les éléments principaux du devis
  • Intégration de descriptif avec mise en forme (gras, couleurs, etc...)
  • Intégration de photos, schémas
  • Devis synthèse
  • Conditions générales de vente

Assistant d'achat


  • Lors de la validation du devis en commande, génération automatique des bons de commande fournisseurs à partir des données d'achats renseignées dans le devis.


Contact express O1-DEVTECH

Veuillez entrer le code:

Note : veuillez remplir les champs marqués d'un *.